Store credits can be issued to walk-in, cash sale customers. To issue a store credit to cash sale customers in CSD, navigate to the order entry screen.

Enter the "Cash Sale" account number in the "Customer" field.

Then, in the "Order Type" field, choose the "Return Merchandise" option to initiate the return process for a customer order.

Then, click "Next".

Select a return reason from the "Return Adjust Reason" dropdown menu. In this example we will use, "Return".

Disable the option to automatically apply credit to the original invoice by unchecking the box.

Then, click "Next".

Click "Yes" to confirm the details entered for the return order and proceed.

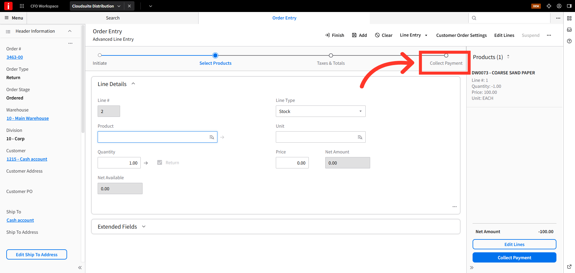
Proceed with the normal flow for processing a return in CSD, and add the products being returned from the available inventory list.

Click "Add" to include the selected product in the return order.

In the "Return Details" screen you can add a line level reason code or reference an invoice. Click "Submit".

Once the products have been added, click the "Collect Payment" tab.

In the "Payment Type" field, choose the "Store Credit" option.

Now, click "One Time Return" to proceed.

Next, click "OK".

Then, click the "Email Address" button to associate the credit with the customer's email address.

Enter the email address to be used as the unique identifier for this store credit. This is the same email address that will be entered when the credit is redeemed at a later date. Then, click "Continue".

Confirm the details, then click the "Process Payment" button to complete the payment transaction.

On the "Transaction Details" screen, you can print the receipt and click, "Finish".

Then, click the "Finish" button at the top of the order entry screen to complete the transaction.
