You can create "Company Catalogs" on your commerce site for your customers. "Company Catalogs" can be customized to your customers needs. To do this, navigate to "Customers" section in the Operations Portal.

Then, go to the "Companies" screen. In order to access "Companies" you will need to be set up either as an "administrator" or a "superuser", or have the appropriate roles: "companyView," "crmCompanyView," "companyEdit," "crmCompanyEdit," and "dispatch".

Enter keywords to search for the company.

Look for the company and click the more details icon.

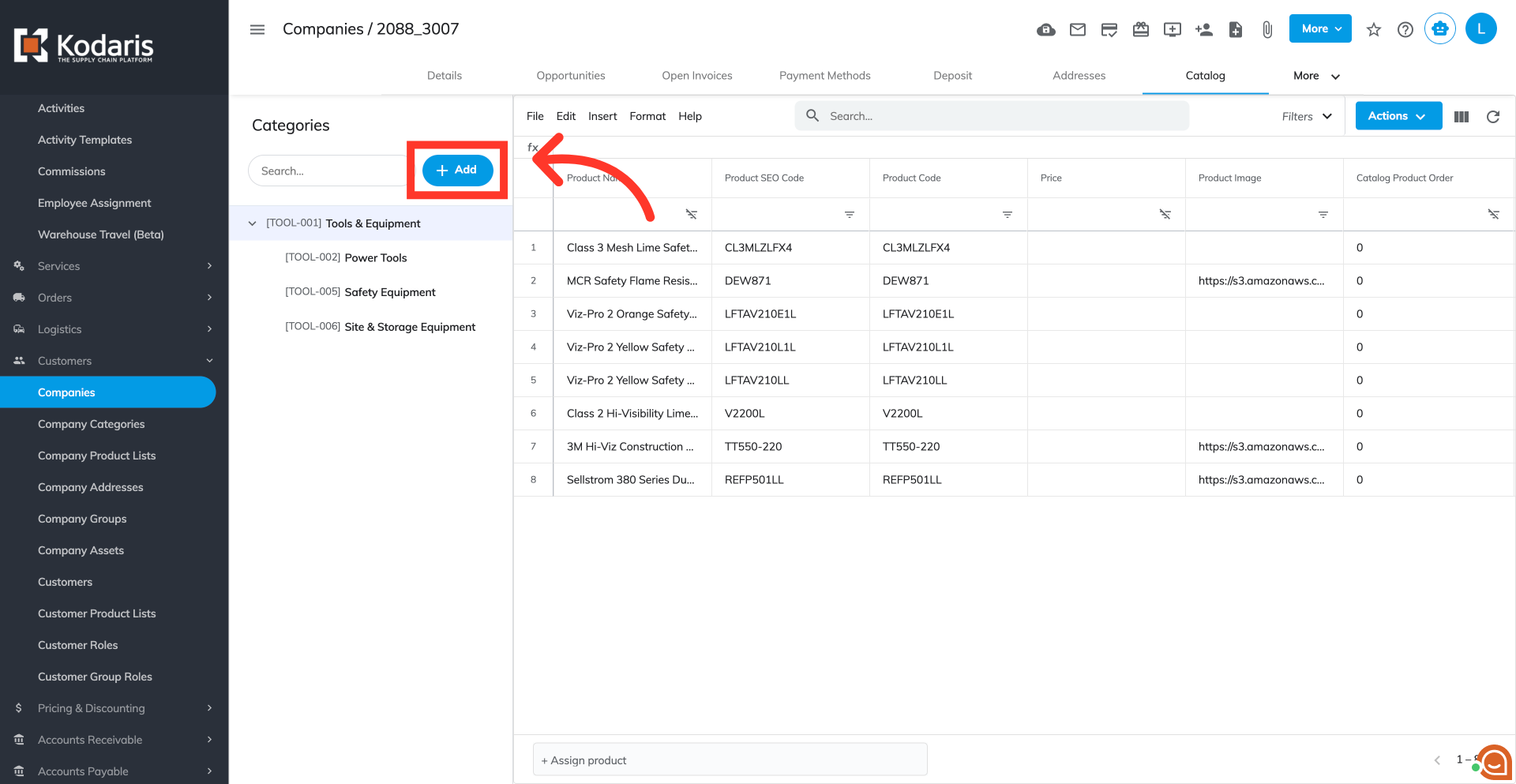
Go to "Catalog" tab.

This screen is for setting up company catalogs. To manually create a new catalog for your customers, click the "+ Add" button. This will display the "Add Category" form.

Fill out the "Add Category"form with your catalog information.

Type in a unique code for the new category. An error code will appear if the code is already in the system.

Enter a descriptive and user-friendly name for the category. This name will be displayed to your customers

The "Parent Category" dropdown displays all existing categories on the company. If you would like to assign a parent category, you are able to select the parent category from the dropdown. The dropdown is type as you search. If you leave the field blank, no parent category will be assigned.

This field is set to "Yes" by default, but you can choose "No" from the dropdown if needed. If you choose "No", the category will not be visible to customers.

This setting manages the arrangements of your categories as displayed on your customer site. The lower the value, the higher the category will be listed.

This allows customers to make updates to the category on the customer site.

Once done, click on the "Add" button to confirm creating the category. You can assign and manage products within the category you just created. Multiple categories can be created if needed.

The company category should appear in the "Company Catalogs" section of the customer's "Company Catalogs" page.
