Using custom customer flag values is a great way to quickly identify the status of a ticket and highlight important customer-related notes or required actions. In your operations portal, navigate to the "Systems" section.

Then, select the "Settings" screen. In order to access "Settings" you will need to be set up either as an "administrator" or a "superuser", or have the appropriate roles: "settingEdit," and "settingView."

Then, on your “Search” tab, use the search bar or the column filters to narrow down your list and locate the "Customer Ticket Flags" setting. Fill the search bar with "customerticketFlags."

Then, click on the more details icon to access "Customer Ticket Flags" setting details.

On the details page for the "Customer Ticket Flags" setting, enter your desired values in the "Value" field, separated by commas.

Then, click "Save" to apply your changes.

Once you have set up your desired ticket flags, navigate to your "Services" section to verify the updates.

Click on "Tickets". In order to access and update "Tickets" your account must be set up either as an "administrator" or a "superuser," or have the roles of "ticketView," "ticketEdit," "ticketViewAssigned," and "ticketEditAssigned."

Enter keywords in the the "Search..." field to search for a ticket.

Click on the more details icon to access your ticket’s details screen.

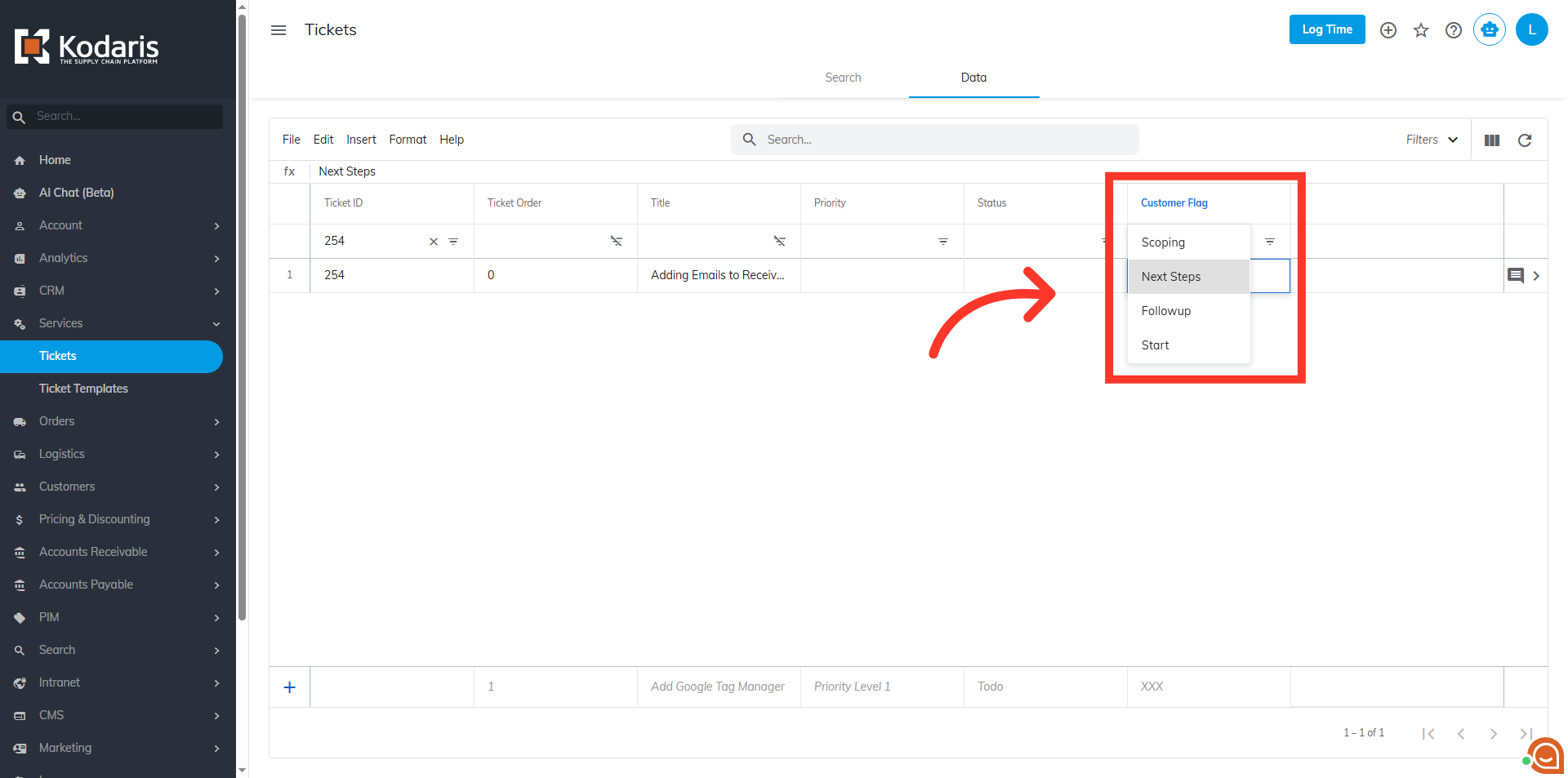
On the details page, scroll down and click the "Customer Flag" dropdown. The set values will be in the dropdown.

You can also go to the "Data" tab of your "Tickets" screen to change the values from the grid. This can be helpful if you would like to update multiple tickets when using the data grid.

Click the "Show / Hide Columns" button.

Select "Customer Flag" to make the column visible in the ticket grid.

The values you set earlier will be in the dropdown.
