To assign and delete customer group roles, navigate to "Customers" section in the Operations Portal.

Then, click on "Customers". In order to access "Customers" you will need to be set up either as an "administrator" or a "superuser", or have the appropriate roles: "customerView", and "customerEdit".

Search for the customer's name or email address.

Click on the more details icon to view the customer details page.

Then, click on the "Group Roles" tab.

Click on the "+Assign Group Role" field to display available group roles.

Select the group role you would like the customer to have.

To check the roles given to the customer, go to the "Roles" tab.

Here you can see the roles that have been assigned as a group to the customer.

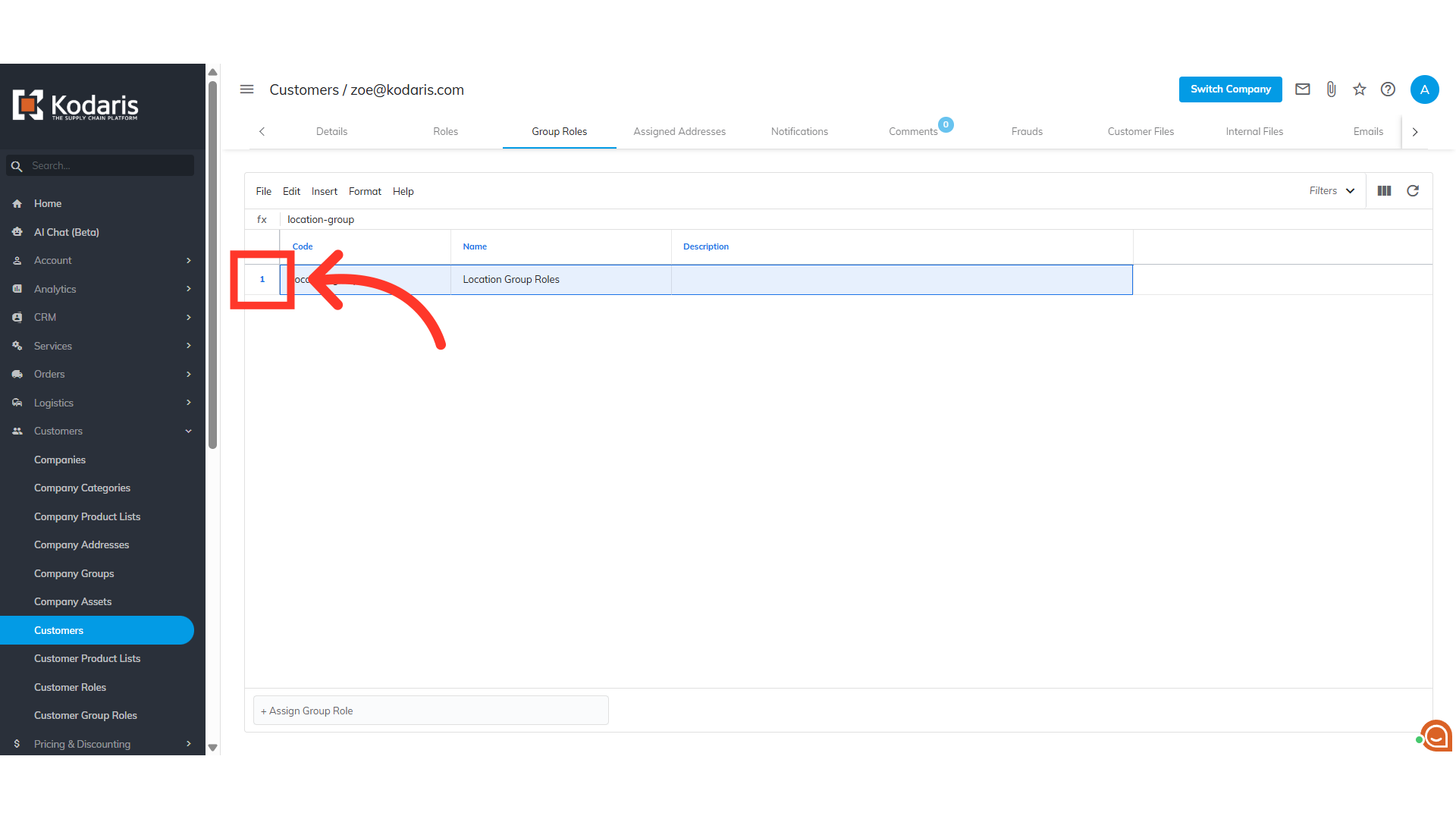
To delete group roles, click the "Group Roles" tab.

Click the row number to highlight the row.

Click the "Edit" menu.

Select "Delete selected rows".

To check if the roles have been deleted, go back to the "Roles" tab.

Click the "Reload" icon to refresh the grid and see the update.

The roles have been deleted from the customer's account.
