To view and update the "NONSTOCK" line item on an order, navigate to the "Orders" section in the Operations Portal.

Then, click "Orders". In order to access and update "Orders", you will need to be set up either as an "administrator" or a "superuser", or have the following roles: "dispatch", "orderEdit", and "crmCompanyOrderEdit". Just a reminder, "crmCompanyOrderEdit" access only allows employees to view company orders that are assigned to them.

Here, you need to search for the order that contains the nonstock item(s). You can enter the order number in the "Search..." field.

Next, click on the more details icon to view order details.

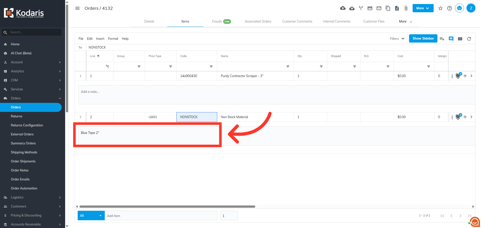
Go to the "Items" tab to review the items in the order.

Click on the "Toggle notes" icon to expand the line item comments.

You can view the customer note, which can contain helpful information about the "nonstock" item.

Click in the "Code" field to edit the item.

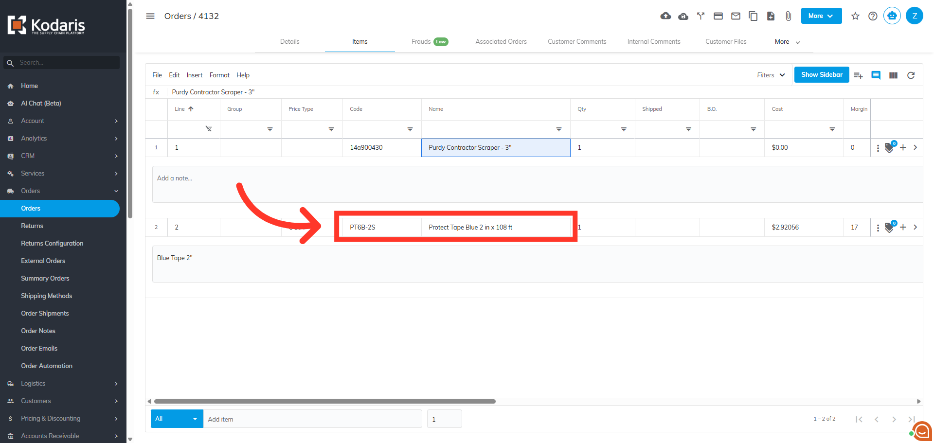
Start typing to access a menu of available items. You can enter the product code or name.

Then, choose the appropriate product for the custom item.

Once the correct item has been added, the order can be processed.
